Apache Comet: Accelerate Your Data With Real-Time Processing

R.Mgmotor 10 views
Apache Comet: Accelerate Your Data With Real-Time Processing

Apache Comet: Accelerate Your Data with Real-Time Processing

Hey, data enthusiasts! Ever feel like your data processing is stuck in the slow lane? You know, you’re trying to get insights, build cool applications, or just keep things updated in real-time, but everything feels sluggish. Well, let me introduce you to Apache Comet , a game-changer that’s all about making your data operations blazingly fast . If you’re dealing with big data and need to process it with lightning speed, Comet is the project you’ll want to keep your eyes on. It’s designed from the ground up to tackle the performance bottlenecks that often plague big data systems. Think of it as a supercharger for your data pipelines, ensuring that you get the results you need, when you need them, without the frustrating wait times. We’re talking about a significant leap forward in how we interact with and process large datasets. This isn’t just a minor tweak; it’s a fundamental architectural shift aimed at maximizing throughput and minimizing latency. For developers and data engineers, this means more efficient resource utilization, faster development cycles, and the ability to build more responsive and sophisticated data-driven applications. Whether you’re in analytics, machine learning, or operational systems, the performance gains offered by Apache Comet can translate into tangible business benefits, like quicker decision-making, improved customer experiences, and a more agile operational environment. So, buckle up, because we’re about to dive deep into what makes Apache Comet so special and how it can revolutionize your data processing strategies.

What Exactly is Apache Comet?

So, what’s the big deal with Apache Comet , you ask? At its core, Apache Comet is a high-performance, real-time data processing engine . But that’s just scratching the surface, guys. It’s built to dramatically speed up data processing, especially in distributed environments. Think about those massive datasets you’re wrestling with – Comet is engineered to handle them efficiently. It achieves this by focusing on several key architectural innovations that set it apart from traditional data processing frameworks. One of the standout features is its off-heap memory management . Traditional systems often spend a lot of time serializing and deserializing data when moving it between the Java Virtual Machine (JVM) and native memory. Comet minimizes this overhead by keeping data in off-heap memory, which is managed directly by the application rather than the JVM. This drastically reduces garbage collection pauses and improves memory efficiency, leading to faster execution. Another crucial aspect is its efficient data serialization . Comet uses compact and fast serialization formats that are optimized for performance. This means less time is spent converting data structures into a format that can be transmitted or stored, and more time is spent on actual computation. Furthermore, Comet is designed with parallelism and distribution as first-class citizens. It leverages modern multi-core processors and distributed computing architectures to process data in parallel across multiple nodes. This horizontal scalability is essential for handling the ever-growing volumes of data in today’s world. It’s not just about raw speed; it’s also about efficiency and scalability . By reducing memory overhead and optimizing data transfer, Comet allows you to do more with less – fewer resources, less time, and ultimately, lower costs. The goal is to provide a processing engine that is not only fast but also stable and predictable, even under heavy loads. This makes it an ideal choice for applications that demand low latency and high throughput, such as real-time analytics, fraud detection, and interactive data exploration. The underlying technology is sophisticated, but the benefit to the end-user is simple: faster, more responsive data operations. It represents a significant step forward in the evolution of big data processing technologies, addressing some of the most persistent challenges faced by data engineers and developers.

Key Features and Benefits of Apache Comet

Let’s get down to the nitty-gritty – what makes Apache Comet tick and why should you care? We’ve touched upon some of it, but let’s really dive in. First off, that off-heap memory management we mentioned? It’s a huge deal. By keeping data out of the JVM’s heap, Comet avoids the performance hit from garbage collection pauses. Imagine your data processing pipeline running smoothly without those jarring stops and starts. This leads to more consistent performance and predictability, which is critical for real-time applications. It’s like having a car that never stalls – smooth, continuous power. Next up, efficient serialization and deserialization . Comet uses advanced techniques to reduce the time and resources spent packaging and unpacking data. This means your data gets where it needs to go and gets processed faster. Think of it as using express lanes for your data, cutting down on traffic jams. This efficiency translates directly into lower latency and higher throughput, allowing you to handle more data in less time. The columnar data format is another big win. Storing data in columns rather than rows makes it incredibly efficient for analytical queries, which often only need to access a subset of columns. This localized access pattern dramatically reduces the amount of data that needs to be read from disk or memory, leading to substantial performance improvements for common analytical workloads. It’s like being able to pull out just the specific tool you need from a toolbox, instead of having to empty the entire thing. Integration with existing ecosystems is also a massive benefit. Comet is designed to play nicely with other popular big data tools and frameworks, such as Apache Spark and Apache Arrow. This means you don’t have to rip and replace your entire infrastructure to benefit from Comet’s speed. You can often integrate it as a drop-in replacement for certain components, allowing for a gradual adoption and minimizing disruption. This interoperability is key for enterprises that have invested heavily in their current data stacks. The performance gains are, of course, the headline benefit. Users report significant speedups in data processing tasks, sometimes by orders of magnitude. This means faster insights, quicker model training, and more responsive applications. Ultimately, these performance improvements translate into cost savings and competitive advantages . Faster processing means you can handle more work with the same hardware, or achieve the same results with less hardware, reducing operational costs. It also enables businesses to react faster to market changes and customer demands, providing a significant edge. The ability to process data in real-time or near real-time opens up new possibilities for data-driven decision-making and innovation. You can move from batch processing to streaming analytics, unlocking new insights and enabling proactive actions. This shift towards real-time capabilities is crucial in today’s fast-paced digital world.

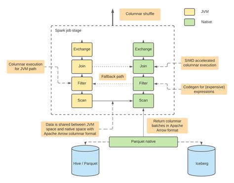
How Apache Comet Works Under the Hood

Alright guys, let’s peek under the hood of Apache Comet and see what makes this engine so darn fast. It’s not just magic; it’s smart engineering. As we’ve hinted at, a cornerstone of Comet’s performance is its mastery over memory. It employs direct memory access and off-heap storage , meaning it bypasses the JVM’s standard memory management (the heap) for its core data operations. Why is this cool? Well, the JVM’s garbage collector can be a real performance hog. It periodically stops your application to clean up memory, and for large datasets, these pauses can be significant, leading to unpredictable latency. Comet minimizes these pauses by managing memory directly, allowing for much smoother and more continuous processing. Think of it like having a dedicated, super-efficient assistant managing your workspace, rather than relying on a janitor who occasionally shuts down the whole office for cleaning. This direct control over memory also allows Comet to be more memory-efficient, reducing the overall footprint of your data processing jobs. Another critical piece of the puzzle is Comet’s vectorized execution engine . Instead of processing data row by row, Comet processes data in batches, or vectors, of columnar data. This approach is highly optimized for modern CPU architectures, which are designed to perform operations on multiple data points simultaneously. By operating on entire columns or large chunks of columns at once, Comet can leverage techniques like SIMD (Single Instruction, Multiple Data) instructions, leading to massive speedups. It’s like processing a whole stack of papers at once, rather than picking up one sheet at a time. This vectorized approach significantly reduces the overhead associated with instruction fetching and execution, making computations far more efficient. The data format itself is also optimized. Comet often works with columnar formats (like Apache Parquet or ORC, and internally using Apache Arrow) which are inherently beneficial for analytical workloads. When data is stored column by column, queries that only need a few columns can read just those specific columns, drastically reducing I/O. Comet further enhances this by operating directly on these columnar structures in memory, avoiding costly data conversions. The efficiency extends to how data is moved around within the system and between different components. Comet is designed to minimize data shuffling and network transfer, which are often major bottlenecks in distributed systems. Techniques like predicate pushdown and query optimization are employed to ensure that only necessary data is processed and moved. Predicate pushdown, for example, means that filtering conditions are applied as early as possible, ideally at the data source, reducing the amount of data that needs to be loaded into memory or processed by the engine. This smart optimization means less work for the engine and faster results for you. The integration with Apache Arrow is also vital. Arrow provides a standardized in-memory format for columnar data, enabling zero-copy reads and efficient data sharing between different systems and processes. Comet leverages Arrow to ensure that data can be passed between components without expensive serialization and deserialization steps, further accelerating processing. It’s a whole ecosystem of optimizations working together to achieve peak performance.

Use Cases for Apache Comet

So, where can you actually use Apache Comet to make your data dreams come true? The possibilities are pretty vast, especially if you’re working with large-scale data and need speed. One of the most obvious use cases is real-time analytics . Imagine you’re running an e-commerce platform, and you need to see sales trends as they happen, not hours later. Comet can power dashboards and analytical tools that update instantaneously, giving you the ability to react to market shifts or customer behavior in real-time. This could be anything from tracking website traffic and user engagement to monitoring financial markets for trading opportunities. The low latency and high throughput make it perfect for scenarios where split-second decisions matter. Another killer application is machine learning and AI . Training complex ML models often involves processing massive datasets. Comet can significantly speed up the data preparation and feature engineering stages, allowing data scientists to iterate faster and build more sophisticated models in less time. Think about accelerating model training for recommendation engines, fraud detection systems, or image recognition tasks. Faster data processing means quicker experimentation and faster deployment of AI solutions. Interactive data exploration is also a major win. Data analysts and scientists often need to explore large datasets interactively, running ad-hoc queries and visualizing results. Comet’s speed makes these explorations feel much more fluid and responsive, akin to working with a local spreadsheet rather than a cumbersome database. This improved interactivity can lead to quicker discovery of patterns and insights. Data warehousing and ETL (Extract, Transform, Load) processes can also see a massive boost. Traditional ETL jobs can be time-consuming, especially when dealing with terabytes or petabytes of data. Comet can accelerate these transformations, reducing the time it takes to load fresh data into your data warehouse or data lake, ensuring that your analytics are always based on the most up-to-date information. This means less downtime for data updates and more timely reporting. Real-time data pipelines for applications like IoT (Internet of Things) data processing are another prime area. Imagine processing sensor data from thousands of devices, detecting anomalies, and triggering alerts instantly. Comet is built for this kind of continuous, high-velocity data stream. It can handle the ingestion and processing of vast amounts of streaming data efficiently, enabling immediate action based on incoming information. Gaming and real-time strategy applications can leverage Comet for backend services that require fast data retrieval and processing, such as player statistics, matchmaking, or game state management. The low latency ensures a smooth and responsive user experience. Essentially, any scenario where you’re dealing with big data and speed is a potential use case for Apache Comet. If your current data processing is a bottleneck holding back your application or your insights, Comet is definitely worth exploring. It’s about unlocking the potential of your data by making it accessible and actionable faster than ever before.

Getting Started with Apache Comet

Ready to give Apache Comet a whirl and see what all the fuss is about? Getting started is more straightforward than you might think, especially if you’re already familiar with the big data ecosystem. The most common way people interact with Comet is through its integration with Apache Spark . Comet can be used as a high-performance storage and execution engine for Spark SQL. This means you can potentially swap out Spark’s default execution engine with Comet to get a significant performance boost for your Spark jobs, particularly those involving large datasets and complex queries. To get started with Spark and Comet, you’ll typically need to add Comet as a dependency to your Spark project. The exact method depends on how you’re building your project (e.g., using Maven or sbt for Scala projects, or pip for Python). You’ll need to ensure you’re using compatible versions of Spark and Comet. Once integrated, you often don’t need to change much of your existing Spark SQL code. Comet aims to be largely transparent, meaning your queries should work with minimal or no modification. However, to truly leverage Comet’s capabilities, you might want to configure Spark to use Comet as its preferred storage and execution engine. This usually involves setting specific configuration parameters in your Spark application or cluster setup. For example, you might set properties like spark.sql.extensions to include Comet’s SQL extensions. You’ll also want to ensure your data is stored in a format that Comet can efficiently read, like Parquet, which is often the default for many Spark workloads anyway. The project documentation is your best friend here. It provides detailed instructions on how to set up Comet with Spark, including examples for different environments and use cases. Look for guides on how to enable Comet for local development, cluster deployments, and specific data sources. Performance tuning is another aspect to consider. While Comet offers significant out-of-the-box improvements, you can often achieve even better results by fine-tuning its configuration parameters. This might involve adjusting memory settings, parallelism levels, or specific optimizations based on your workload and hardware. Experimentation is key here. Community support is also a valuable resource. Apache projects thrive on their community. If you run into issues or have questions, the Apache Comet mailing lists, Slack channels, or GitHub repositories are great places to seek help and connect with other users and developers. Don’t hesitate to ask questions – the community is generally very helpful. For those working with other frameworks or looking for more direct control, Comet might also offer APIs for more programmatic integration. However, the Spark integration is the most widely adopted and easiest path for most users. So, grab the latest release, follow the setup guide, run your existing Spark SQL queries, and prepare to be impressed by the speed! It’s about making your big data work faster and smarter, without a massive overhaul.

The Future of Real-Time Data Processing with Comet

Looking ahead, the future of real-time data processing is undoubtedly bright, and Apache Comet is positioned to play a significant role in shaping it. As data volumes continue to explode and the demand for instantaneous insights grows, engines like Comet that prioritize performance, efficiency, and scalability will become indispensable. We’re moving beyond the era of just storing data; we’re entering an age where acting on data in real-time is the key differentiator for businesses. Comet’s core innovations – its efficient memory management, vectorized execution, and tight integration with existing ecosystems like Spark and Arrow – provide a solid foundation for future advancements. Expect to see continued optimization of these core components, further pushing the boundaries of processing speed and reducing latency even more. The focus will likely remain on making data processing faster, cheaper, and more accessible. One key area of development will be enhanced support for streaming data . While Comet is already very capable, the ever-increasing use of real-time data streams from IoT devices, social media, and other sources will drive further innovation in how Comet handles continuous data flows. This could involve more sophisticated state management, event-time processing capabilities, and tighter integration with dedicated streaming frameworks. Another area ripe for evolution is AI and machine learning integration . As AI models become more complex and data-hungry, the need for accelerated data preprocessing and feature engineering will only intensify. Comet’s ability to speed up these tasks will likely lead to deeper integrations and specialized features tailored for ML workflows, enabling faster model training and deployment. Interoperability will also continue to be a major theme. As the data landscape becomes more diverse, with different databases, storage systems, and processing engines, Comet’s ability to integrate seamlessly will be crucial. Expect to see broader support for various data formats and connectors, making it easier to plug Comet into virtually any data pipeline. Furthermore, as cloud-native architectures and containerization technologies (like Kubernetes) become the norm, Comet will likely see further optimization for these environments, ensuring efficient deployment and scaling in the cloud. The goal is to make high-performance data processing as easy to manage and scale as any other cloud service. The emphasis on developer experience will also grow. While Comet already offers good integration with Spark, future efforts might focus on providing even more intuitive APIs, better tooling, and clearer documentation to make it easier for developers to leverage its power, regardless of their level of expertise. In essence, Apache Comet represents a crucial step towards making big data processing truly real-time and high-performance. It’s not just about making existing tasks faster; it’s about enabling entirely new classes of applications and insights that were previously impossible due to performance limitations. The journey is ongoing, but the direction is clear: faster, smarter, and more accessible data processing for everyone. Keep an eye on this project; it’s definitely one to watch in the evolving world of big data!