EViews 13 Download: A Step-by-Step Guide

R.Mgmotor 31 views
EViews 13 Download: A Step-by-Step Guide

EViews 13 Download: A Step-by-Step Guide

Hey there, data wizards and econ geeks! So, you’re looking to get your hands on EViews 13 , huh? Awesome choice, guys! EViews is like the Swiss Army knife for econometrics, time series analysis, and forecasting. Whether you’re a student crunching numbers for a thesis, a researcher diving deep into economic data, or a professional needing solid analytical tools, EViews has got your back. In this guide, we’re going to walk you through the entire process of downloading and getting EViews 13 up and running on your machine. No more head-scratching, just pure data analysis joy!

Why EViews 13 is Your Go-To for Econometrics

Before we jump into the download hustle, let’s quickly chat about why EViews 13 is such a big deal in the world of quantitative analysis. If you’re new to the game, think of EViews as a super-powered software that makes dealing with complex data feel way less intimidating. It’s particularly brilliant for time series data , which is basically data collected over a period of time – think stock prices, GDP, inflation rates, you name it. EViews lets you easily view, manage, and manipulate this data, and then run all sorts of sophisticated statistical tests and models. We’re talking about everything from simple regression analysis to complex VAR (Vector Autoregression) models and GARCH (Generalized Autoregressive Conditional Heteroskedasticity) models for volatility.

What really sets EViews apart, especially with versions like EViews 13 , is its user-friendly graphical interface. Unlike some other statistical software that feels like you’re wrestling with code all day (which can be fun, but also a pain!), EViews lets you do a lot of your work using point-and-click menus. This means you can focus more on interpreting your results and less on syntax errors. Plus, EViews is constantly evolving. Version 13 brings new features, improved performance, and expanded capabilities that make your analytical workflow even smoother. It’s the kind of tool that grows with you, from your first econometrics class to your most advanced research projects. So, yeah, downloading EViews 13 is definitely a smart move for anyone serious about data.

Getting Started: What You’ll Need Before Downloading

Alright, before we hit that download button, let’s make sure you’re all prepped and ready to go. Downloading software, especially a powerful one like EViews 13 , is usually straightforward, but there are a few things you should check first to avoid any hiccups. First off, system requirements . EViews 13, like any software, needs a certain type of computer to run smoothly. You’ll want to head over to the official EViews website and find their system requirements page. Typically, they’ll list the minimum and recommended operating system versions (like Windows 10 or later), the amount of RAM you’ll need, available hard drive space, and sometimes even processor speed. Don’t skip this step, guys! Running EViews on a machine that doesn’t meet the requirements is a recipe for slow performance and frustration.

Next up: License Information . EViews is commercial software, meaning you’ll need a license to use it. If you’re a student, check if your university provides academic licenses – often, they have special deals that make it way more affordable. If you’re buying it for commercial use, you’ll be looking at purchasing a license directly from EViews or through an authorized reseller. Make sure you have your license key or activation details handy after you download. Sometimes, the download process itself might be tied to your account or license purchase. Also, think about internet connection . You’ll need a stable and reasonably fast internet connection to download the installer file, which can be quite large. A slow or interrupted download could mean a corrupted file, and nobody wants that hassle.

Finally, where to download . Always, always , always download EViews from the official EViews website (eviews.com). This is super important for security reasons. Downloading from unofficial sources can expose your computer to malware, viruses, or even fake versions of the software that don’t work correctly or, worse, contain malicious code. So, bookmark the official site and stick to it. Having these basics covered will make your EViews 13 download experience a breeze. Let’s get this done!

The Official Download Process for EViews 13

Okay, team, let’s get down to business and download EViews 13 ! This is the part where we actually get the software onto your computer. Remember that crucial point about downloading only from the official source? We’re sticking to that! Head over to the official EViews website, which is typically eviews.com . Once you’re on their homepage, you’ll want to navigate to the ‘Download’ or ‘Products’ section. Look for EViews 13 specifically. The site is pretty user-friendly, so you should find it without too much trouble.

Now, you’ll likely see different versions or editions available. EViews often offers different license types, such as academic, student, or commercial licenses. Choose the one that applies to you. If you’ve purchased a license, you might need to log in to your account on the EViews website using the credentials you created during your purchase. This is often where you’ll find the download links specific to your license type. If you’re unsure about where to find your download, look for sections like ‘My Account,’ ‘Order History,’ or ‘Downloads.’

Click on the download link for the version of EViews 13 that matches your operating system (usually Windows, but check if a Mac version is available or if you need to use it via a virtual machine). The download file will likely be an executable (.exe) file. It’s going to be a pretty sizable download, so be patient and let it complete fully. Do not interrupt the download. Once it’s finished, you’ll have the installer file saved somewhere on your computer, typically in your ‘Downloads’ folder. Keep this file safe; it’s your ticket to econometric analysis! If you encounter any issues during the download, like slow speeds or errors, double-check your internet connection or try downloading at a different time. The official EViews site also usually has support or FAQ sections that can help troubleshoot download problems. You’ve almost got it!

Installing EViews 13: Step-by-Step Instructions

Alright, you’ve successfully downloaded the EViews 13 installer file. High five! Now comes the part where we actually install the beast onto your computer. This process is generally quite straightforward, but let’s break it down step-by-step so you don’t miss anything. First things first, locate the installer file you downloaded. As mentioned, it’s probably in your ‘Downloads’ folder and will have a name like EViews13_Installer.exe or something similar.

Double-click on this installer file to launch the installation wizard. You’ll likely see a User Account Control (UAC) prompt asking if you want to allow the app to make changes to your device. Click ‘Yes’ to proceed. The EViews Setup Wizard will then appear. Read the welcome screen and click ‘Next’ to continue. You’ll then be presented with the license agreement. This is important stuff, guys! You need to read through the terms and conditions. If you agree to them, select the ‘I accept the terms in the license agreement’ option and click ‘Next.’

Next, you’ll be asked to choose the installation destination folder. The default location is usually fine for most users (typically something like C:\Program Files\EViews 13 ). However, if you have specific needs or limited space on your C: drive, you can click ‘Browse’ and choose a different location. Once you’ve selected your destination, click ‘Next.’ Now, you might be asked about custom setup options or components to install. For most users, the default settings are perfectly adequate. Just ensure that ‘EViews’ itself is selected for installation. Click ‘Next’ again.

The installer will now prepare to install EViews 13. You might see an option to create shortcuts on your desktop or in your Start menu. It’s generally a good idea to leave these enabled so you can easily launch EViews later. Click ‘Install’ to begin the file copying and installation process. This might take a few minutes, depending on your computer’s speed. You’ll see a progress bar indicating how far along the installation is. Once it’s complete, you’ll see a confirmation screen. Click ‘Finish’ to exit the setup wizard. Congratulations, EViews 13 is now installed on your machine! But wait, there’s one more crucial step: activation.

Activating Your EViews 13 License

So, you’ve successfully installed EViews 13 , but it’s not quite ready for action yet. Like many powerful software packages, EViews requires activation to unlock its full potential and ensure you’re using a legitimate copy. This step is absolutely critical, so don’t skip it! The activation process usually happens the first time you launch EViews after installation, or it might prompt you immediately after finishing the setup.

When you first run EViews 13 , a dialog box should appear asking you to enter your license information. This is where your license key or serial number comes into play. You would have received this key when you purchased EViews. It’s usually a long string of letters and numbers. Carefully type or paste this key into the provided field. Be super careful with typos, as even a single incorrect character will prevent activation.

Sometimes, EViews might require you to connect to their activation servers online. Make sure your computer has an active internet connection for this. You might have different activation methods depending on your license type. For standard licenses, online activation is most common. If you’re on a network or have issues with online activation, EViews might offer alternative methods, such as file-based activation or phone activation, though these are less common nowadays. Follow the on-screen prompts precisely.

If you’re using an academic or site license, the activation process might be slightly different. You might need to enter a specific license file provided by your institution or use a network license server. Your administrator or the EViews website’s support section will have the details for these scenarios. Once you’ve entered your license key and confirmed, EViews will attempt to activate. If successful, you’ll typically get a confirmation message, and the main EViews program window will open, showing you the version and that it’s now activated.

If you run into any problems during activation, don’t panic! First, double-check that you’ve entered the license key correctly. Ensure your internet connection is stable. If issues persist, the best course of action is to consult the EViews website’s support documentation or contact their technical support team directly. They are usually very helpful and can guide you through the activation process specific to your license. Once activated, your EViews 13 is good to go for all your analytical adventures!

First Steps with EViews 13: Exploring the Interface

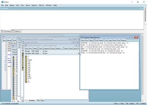
Alright, you’ve downloaded, installed, and activated EViews 13 ! Give yourself a pat on the back, guys! Now comes the fun part: actually using it. When you first open EViews 13, you’ll be greeted by the main program window. It might look a little intimidating at first glance with all the menus and options, but trust me, it’s designed to be intuitive. Let’s take a quick tour so you feel comfortable navigating around.

At the very top, you’ll see the standard Windows menu bar: File, Edit, View, Object, Options, Window, and Help. These are your main navigation points. Under ‘File,’ you’ll find options to open existing workfiles, save your current work, import data, and export results. ‘Edit’ lets you cut, copy, and paste within EViews objects. ‘View’ is crucial for controlling how data and results are displayed. ‘Object’ is where you’ll find options related to the specific data objects you create, like series, equations, and graphs. ‘Options’ lets you customize EViews settings, and ‘Window’ helps you manage multiple open EViews windows.

Below the menu bar, there’s usually a toolbar with common icons for quick access to frequently used functions, like opening a workfile, saving, or creating new objects. To the left, you’ll often find the ‘Workfile’ window. This is your central hub. When you open a workfile or create one from scratch, it will appear here, listing all the data series, equations, graphs, and other objects you’re working with. Think of it as your project explorer.

Now, the real magic happens when you start creating or importing data. You can do this via the ‘File’ menu (‘Open’ or ‘Import’) or by clicking the ‘New’ button on the toolbar and selecting ‘Workfile.’ Creating a new workfile involves specifying the sample range (the period your data covers) and the frequency (e.g., yearly, quarterly, monthly). Once you have a workfile, you can start adding series. You can type data directly, paste it from a spreadsheet, or import it from various file formats (like .csv, .xlsx, .txt).

Double-clicking on a series name in your workfile will open it in a spreadsheet view. From here, you can edit data, but more importantly, you can access EViews’ powerful analytical tools. See the ‘View,’ ‘Open,’ and ‘Proc’ (for procedures) buttons at the top of the series window? That’s where you’ll find options for descriptive statistics, graphs, estimations (like regressions), and more. Don’t be afraid to click around and explore! The ‘Help’ menu is your best friend if you get stuck. It contains extensive documentation and tutorials. Welcome to the EViews 13 world!